Back
How often have you placed a dinner order from a food delivery app? How soon do you like your food to be delivered? Do you hear the jingle of 30 minutes or free in your heart? How do apps like Zomato, Swiggy, and others deliver your food in very short time frames?
What happens between the time you place your order on the delivery app and the time it arrives at your doorstep? And where does Shadowfax feature in the million little processes that are launched in the background when you order dinner?
To be able to promise the customer that his dinner can indeed arrive in that time frame, the food delivery app must check with the restaurant if they can prepare and pack the food in the small window of time.
They must simultaneously ensure that there is a delivery partner near the restaurant who can pick up the packed food and deliver it to the customer before that time frame ends. They must carry out this entire operation while creating a satisfactory delivery experience for the customer so that the customer returns to the app to order food again. This element of delivery partner availability is absolutely critical.
As a delivery-oriented company that is committed to delivering delightful experiences to the end customer, Shadowfax has invested in innovation at the level of product as well as strategy. These innovations are powered by machine learning and AI, helping each customer get their orders delivered at a time of their choice. This entire paradigm is called ‘serviceability,’ i.e., the ability to service an order.
However, it is not just food that Shadowfax delivers. Although this is how we started back in 2015, we have now extended our services to groceries, medicines & e-commerce. This entire ecosystem hinges upon the availability of delivery partners to pick up an order and deliver it to the end customer.
This could be a simple pickup and drop, as is the case with food orders, or it could be as complicated as creating a route for 50 or more shipments that are being picked together from a warehouse and delivered to several customers in a milk run, a term popularly used in logistics. In both such models, the planning behind ensuring the availability of delivery partners is different. Essentially, we are computing at all times whether a delivery partner can pick up one or several shipments from a particular location and deliver to one or several customers.
At any point in time, the executives could be in any of the following states:
When Shadowfax receives an order from a customer, we have to evaluate if we can pick up and deliver the order within the promised time. If we can’t, then we make sure the customer is informed of the same, and then the customer can choose to either not place the order or place the order and accept the time fluctuation in delivery. When the order is placed with us, we choose which delivery partner can pick up the order post the cut-off, at which point the order will be prepared and packed for pickup. That could mean we can consider a free executive or the one who is busy right now but will be free before the cut-off.
This, coupled with a smartly managed cut-off time, essentially allows Shadowfax to use the same fleet for its entire operations across food, grocery, and e-commerce, as long as we deliver the items to the end customer within the promised times, in the condition they were picked in, i.e., hot food, fresh groceries, and intact medicines, fashion, and electronics.
This entire unification of the fleet is essential for a logistics business to grow and become more efficient. At Shadowfax, we are committed to helping our delivery partners earn more than the average daily income they can make on any other delivery platform. And we are also uniquely placed and capable of achieving that. With our businesses being spread between food, grocery, and e-commerce, our delivery partners can work across different verticals throughout the day and earn from delivering different types of orders in a single day.
For example, food orders are mostly placed by customers during lunch and dinner hours. Grocery orders are mostly placed for deliveries in the morning. E-com orders are mostly delivered on weekdays, while food and grocery orders are more numerous for delivery during weekends.

(Food vs. Grocery order distribution on a typical weekday on an hourly basis)
This allows Shadowfax to create products that enable delivery executives to work across verticals within a week or even within a day. We strongly encourage our partners to make the most of the unique opportunity our platform provides and earn as much as they want.
As a result, it looks like the serviceability problem can be summarized in one statement: whenever a customer places an order, just check if a partner can come and collect the order from a pickup location within a certain time. That’s all there is to it, right? Not quite.
Firstly, the pickup locations can be infinite in number, and we cannot compute the count of delivery partners for each possible pickup location for every order. Secondly, this cannot always be computed in real time.
And thirdly, customer experience needs to be fast, and hence this availability needs to be present with the platform at all times to be looked upon and used in the serviceability algorithms when promising a customer a delivery time. Because there could be a large number of customers who are trying to place orders from a set of pickup locations close to each other, and they could end up being in a race condition for a smaller number of delivery partners.
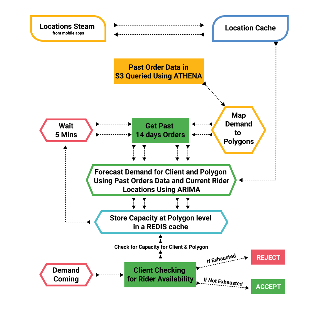
Hence, it makes sense to collectively check the availability of delivery partners for some unit area and map that to places of pickup that customers are choosing. This can be achieved using a polygon-level serviceability. Here is a glimpse of how this can be done:
We pre-compute this executive availability or capacity periodically for a polygon boundary and store it somewhere. This capacity for the polygon basically is the cumulative number of executives who can pick up an order from a location within that polygon for some time frame in the near future.
This considers both free riders and those riders who are about to get free. This is computed using an ARIMA model (link - Autoregressive Integrated Moving Average).

(An actual snapshot of the polygons, the delivery executives, and the demand patterns for a 10-minute window during dinner time)
Since Shadowfax is taking orders from businesses like Zomato & Swiggy, Shadowfax needs to control which business gets how many orders fulfilled from its fleet to make sure our targets and agreements with each business are taken care of, instead of a free-flowing first-come-first-serve model, because that risks our commitments to our clients. This diversification in revenue is critical to sustainability in an enterprise-led sales model.
The capacity calculation engine works by continuously processing locations captured from each delivery executive at a frequency of 30 seconds. This is coupled with a forecasting engine in parallel, using our past demand to predict how to split our fleet when accepting orders from different businesses.
Each business client is assigned a capacity, i.e., the number of orders we are going to accept for pickup locations for each polygon for the next 5 minutes. As orders are coming in, the capacity is depleted till the point when it goes down to zero.

In this mode, we also account for some of the newly placed orders being batched with existing orders that a delivery partner is already carrying. We also have to account for delivery partners moving around into adjacent polygons, and hence, a prediction algorithm has to be created that takes into account multiple factors and not just the current set of executives present in that polygon.
Fine-tuning and evolving this algorithm holds the key to unifying the entire fleet within Shadowfax.
These models help executives have higher efficiency (number of orders per work hour) and hence directly impact their daily earnings.
This also helps Shadowfax take more orders from customers and gain more revenue. It is a win-win for every stakeholder, and it is all driven by technology and innovation. There are still some factors that need to be considered for the unification of the fleet, such as the skills of the executives, the vehicles they own, the risk profile based on their order performance, etc.
We have several projects underway for creating a universal training program, an upskilling and re-skilling product, and universal slot management, and if you think you have some ideas on how to solve the biggest problems in logistics globally, we are interested in talking to you.
Hash Tags :
#shadowfax #unifiedserviceability #logisticservice #supplychain #3pl #ecommerce #delivery #fastdelivery #lastmiledelivery
